元器件、零部件及库文件必须准确无误。要确保其准确性,工程师往往需要投入大量时间,而这些时间 本可用于其他高价值的设计工作。您的组件库不仅包含封装 footprint、符号(库)或参数化数据,还应涵盖 三维机械计算机辅助设计(3D MCAD)模型。Cadence Allegro ECAD-MCAD 库创建工具(Cadence Allegro ECAD-MCAD Library Creator)能让您在极短时间内创建符合标准的新库,实现电子计算机辅助设计(ECAD) 与机械计算机辅助设计(MCAD)库的同步,并轻松将现有库重新适配至不同技术平台。如此一来,您的设计 团队便能减少在库文件创建上的时间投入,将更多精力专注于核心设计工作。
您与您的设计团队唯一的核心目标,就是不断完善设计方案。元器件是各类设计中不可或缺的基础组成部分,更 是连接电子计算机辅助设计(ECAD)与机械计算机辅助设计(MCAD)两大领域的关键纽带。若元器件出现问题,其 造成的风险将难以估量 —— 这也是设计师们每天要投入大量精力确保元器件准确性的原因所在。即便如此,您和团 队成员仍更希望能将时间用在真正的核心设计工作上。因此,设计师们亟需一种既能保障库文件质量与准确性,又能 减少库创建耗时的解决方案。
Allegro ECAD-MCAD 库创建工具(Allegro ECAD-MCAD Library Creator)可帮助您的团队提升库文件的质量与 准确性。通过打通电子计算机辅助设计(ECAD)与机械计算机辅助设计(MCAD)的库文件连接,您能全面掌握所 有元器件的完整信息。凭借完整且同步的二维封装(2D Footprint)与三维模型(3D Model),您的团队无需在库 文件创建上耗费过多时间,从而将更多精力投入到核心设计工作中。

图 1:构建包含二维封装(2D Footprint)与三维模型(3D Model)的完整元器件封装包
优势
在极短时间内创建符合标准的新库文件
当工程师在库中找不到所需元器件时,所有工作都会戛然而止。在该元器件的模型创建完成、封装重新导 入设计之前,整个设计进度都会陷入停滞。
Allegro ECAD-MCAD 库创建工具可将新封装的创建时间缩短 60%-80%。设计师既可以从提供的资源库中数千个 详尽的 3D 封装模型中进行选择,也可以通过 100 多个预设的参数化模板创建新封装,还能直接利用现有的 3D 模 型。该工具能够自动从现有 3D 模型中提取并运用几何细节,大幅减少封装创建时间的同时提高准确性。
可基于既有标准(如 IPC-7351 标准),从封装中生成元器件封装(Footprint);也可根据内部作业规范或特 定制造需求,通过自定义规则生成封装。借助多套规则集,仅需同一个封装,就能快速生成多种备选封装。
➢ 从模板和现有三维模型中自动生成封装
➢ 用于自定义配置的规则与模板编辑器
➢ 对机械计算机辅助设计(MCAD)三维模型的原生支持
通过同步电子计算机辅助设计(ECAD)与机械计算机辅助设计(MCAD)的 库文件,实现统一元器件库的愿景
维持电子计算机辅助设计(ECAD)与机械计算机辅助设计(MCAD)库文件的一致性,对于协同设计以 及避免高成本的设计返工至关重要。依靠电子表格记录和开会沟通,根本无法实现 ECAD 与 MCAD 两大领域 的库文件同步。而 Allegro ECAD-MCAD 库创建工具,能够帮助您实现 ECAD 与 MCAD 库文件的同步。
Allegro 电子计算机辅助设计(ECAD)封装可通过与现有三维(3D)模型进行校验,确保数据一致性。若暂无 可用的三维模型,可从工具内置的、包含数千个 STEP 格式模型的资源库中智能选取一个。通过打通电子计算机辅 助设计(ECAD)与机械计算机辅助设计(MCAD)两大领域的数据连接,您能够优化设计流程、缩短设计周期,并 减少对物理原型的需求。
➢ 通过将电子计算机辅助设计(ECAD)封装与三维(3D)模型进行校验,提升库文件的准确性
➢ 借助自动化搜索与坐标系对齐功能,从资源库中调取三维(3D)模型,为现有的电子计算机辅助设计 (ECAD)库补充数据
➢ 原生支持补充 PTC Creo 与西门子 NX 的机械计算机辅助设计(MCAD)库,对于其他 MCAD 供应商则提 供 STEP 格式(支持)
轻松快速地将您的库文件重新适配至不同技术平台
获取可用元器件的最快方式是复用现有元器件。将您为设计创建的所有封装和三维封装模型保存到一个库中, 以便在未来的设计中复用。借助 Allegro ECAD-MCAD 库创建工具的自动封装生成功能和参数化模板,可创建多种元 器件变体。只需对现有库应用针对新目标的特定规则,就能轻松为柔性电路、不同标准以及制造工艺创建完整的新库。

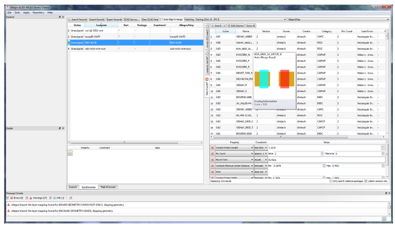
图 2:校验 ECAD 与 MCAD 数据,确保元器件封装完整且准确
在统一的图形化环境中分析元器件的完整性,以此维持库文件的准确性与完整性,确保电子计算机辅助设 计(ECAD)与机械计算机辅助设计(MCAD)的数据一致性。通过细致的测量,可在设计中出现错误前就将其 排查出来,让工程师在使用现有库文件内容时更有信心。
➢ 在未来的设计中复用现有库模型,以缩短设计时间
➢ 仅需数天(而非数月),即可为不同标准、柔性电路(Flex)、高密度互联(HDI)及其他焊接工艺,创建 库文件的多种派生版本
➢ 通过自动检查与校验,确保库文件的准确性与完整性

图 3:利用自定义规则与模板,快速将现有库文件重新适配,为各类应用场景创建新封装


